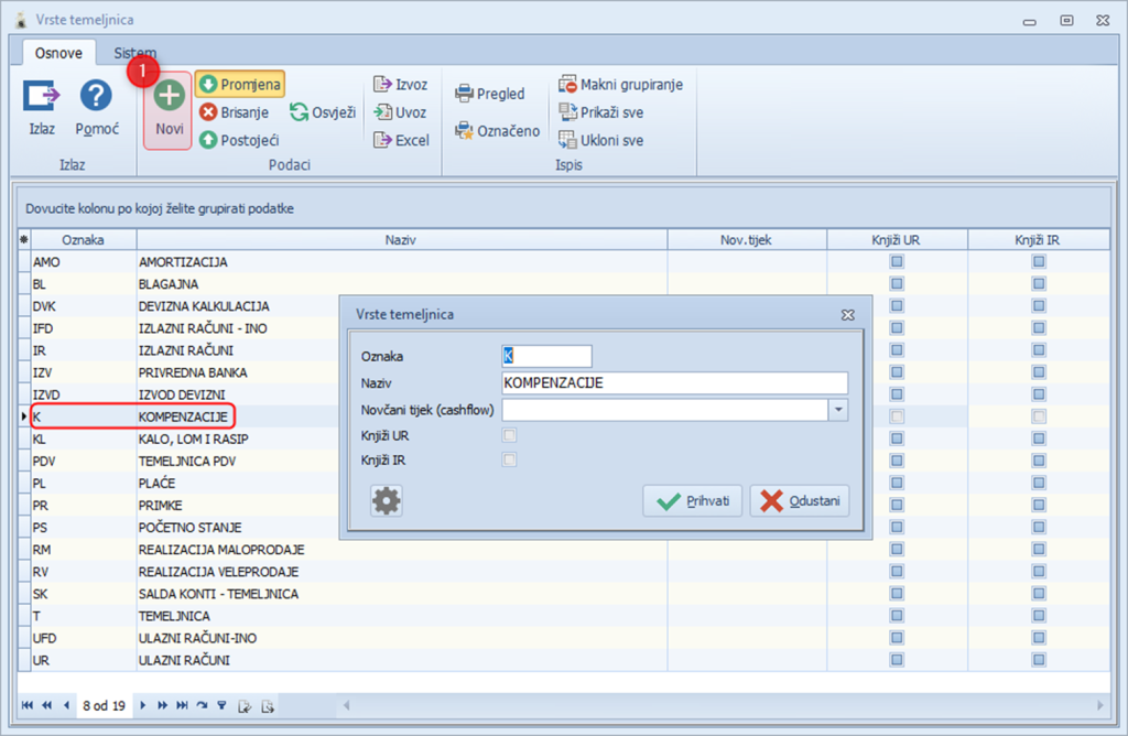
Podešavanje parametara za kompenzacije #
Potrebno je u glavnim parametrima podesiti oznaku temeljnice za pojedinačne kompenzacije koje smo prethodno dodali u šifrarnik temeljnica
Matični podaci > Šifrarnici glavne knjige > Šifrarnik temeljnica

Sistem > Parametri programa > Promjena parametara

Unos kompenzacije #
Kreiranje kompenzacije možete napraviti kroz saldakonti kartice (npr. saldakonti kartice kupca, zatim označite partnera i klikom na “Kreiranje” u gornjem desnom uglu otvoriti će se forma kompenzacija).

Formiranje kompenzacije #

Nakon kreirane kompenzacije ispisati ju možete kroz pregled napravljenih kompenzacija.
Pregled napravljenih kompenzacija #
Saldakonti > Kompenzacija kupci/dobavljači > pojedinačne kompenzacije

Knjiženje kompenzacije u glavnu knjigu #
iz pregleda knjižite kompenzaciju u glavnu knjigu:

Knjižena temeljnica kompenzacije u glavnoj knjizi:

Pregled temeljnice kompenzacije:

Ispis kompenzacije #
Saldakonti > Kompenzacija kupci/dobavljači > pojedinačne kompenzacije

Izgled ispisane kompenzacije (prijeboju)
